8.18.3.8 IfcMaterialDefinitionRepresentation(材料定义表示)
8.18.3.8.1 语义定义(Semantic definition)
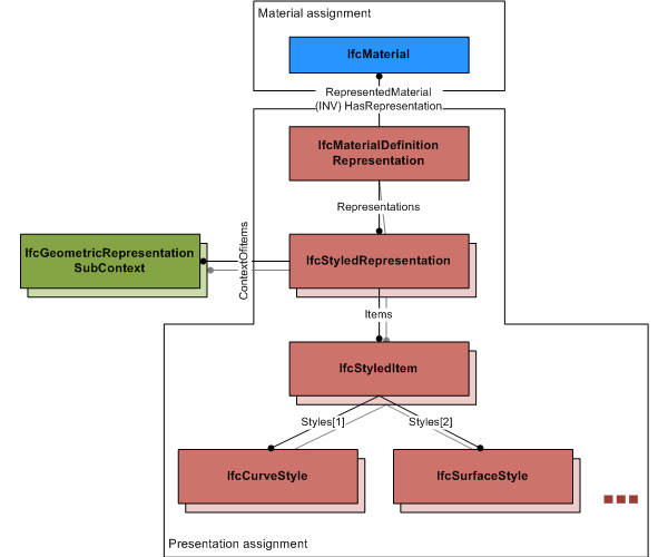
IfcMaterialDefinitionRepresentation 定义了与 IfcMaterial 相关的表示信息。它允许为不同的几何表示上下文对同一材料进行多种表示。
IfcMaterialDefinitionRepresentation 可以应用:
- 为不同的表示上下文应用不同的表示样式,例如,为草图视图、模型视图或平面视图,或为不同的目标比例应用不同的样式;
- 对于每个表示上下文,可以应用曲线样式、填充区域样式(填充图案)、符号、文本和表面样式。
使用定义

如图 8.18.3.8.A 所示,通过添加一个或多个 IfcStyledRepresentation,表示分配可以特定于某个表示上下文。每个表示包含一个单独的 IfcStyledItem,其中包含适用于曲线、填充区域、表面、文本或符号样式的零个或一个样式。
8.18.3.8.2 实体继承(Entity inheritance)
8.18.3.8.3 特性(Attributes)
8.18.3.8.4 形式化命题(Formal propositions)
| 名称 | 描述 |
|---|---|
| OnlyStyledRepresentations |
无可用描述 |
|
|
8.18.3.8.5 形式化表示(Formal representation)
ENTITY IfcMaterialDefinitionRepresentation
SUBTYPE OF (IfcProductRepresentation);
RepresentedMaterial : IfcMaterial;
WHERE
OnlyStyledRepresentations : SIZEOF(QUERY(temp <* Representations |
(NOT('IFC4X3_DEV_62887e3f.IFCSTYLEDREPRESENTATION' IN TYPEOF(temp)))
)) = 0;
END_ENTITY;