8.12.3.44 IfcTextureMap(纹理映射)
8.12.3.44.1 语义定义(Semantic definition)
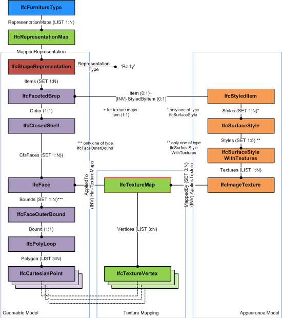
IfcTextureMap 提供二维纹理坐标到映射表面的映射关系。它用于将纹理映射到基于顶点几何模型的表面,例如:
IfcTextureMap 包含一个 TextureVertex 列表,该列表对应于基于顶点几何项的外表面边界的点。对应的列表对为:
- IfcFaceOuterBound 中类型为 IfcCartesianPoint 的 Polygon 列表,以及
- 类型为 IfcTextureVertex 的 Vertices 列表。
每个 IfcTextureVertex(以二维纹理坐标系的 S、T 坐标给出)对应于 IfcCartesianPoint 的几何坐标(以几何项对象坐标系内的三维 X、Y 和 Z 坐标给出)。

图 8.12.3.44.A 展示了将纹理映射应用于基于顶点几何体的过程。
非正式命题
- 在 AppliedTo 中引用的 IfcFace 应被基于顶点的几何体使用,该纹理映射通过 IfcStyledItem 分配给该几何体。
8.12.3.44.2 实体继承(Entity inheritance)
-
- IfcTextureCoordinate
- IfcColourRgbList
- IfcColourSpecification
- IfcCurveStyleFont
- IfcCurveStyleFontAndScaling
- IfcCurveStyleFontPattern
- IfcIndexedColourMap
- IfcPreDefinedItem
- IfcSurfaceStyleLighting
- IfcSurfaceStyleRefraction
- IfcSurfaceStyleShading
- IfcSurfaceStyleWithTextures
- IfcSurfaceTexture
- IfcTextStyleForDefinedFont
- IfcTextStyleTextModel
- IfcTextureVertex
- IfcTextureVertexList
8.12.3.44.3 特性(Attributes)
| # | 特性(Attributes) | 类型 | 描述 |
|---|---|---|---|
| IfcTextureCoordinate (1) | |||
| 点击显示 1 个隐藏的继承特性 点击隐藏 1 个继承特性 | |||
| IfcTextureMap (2) | |||
8.12.3.44.4 形式化表示(Formal representation)
ENTITY IfcTextureMap
SUBTYPE OF (IfcTextureCoordinate);
Vertices : LIST [3:?] OF IfcTextureVertex;
MappedTo : IfcFace;
END_ENTITY;