7.3.3.7 IfcConstructionResource(施工资源)
抽象 该定义可能不会被直接实例化。
7.3.3.7.1 语义定义(Semantic definition)
IfcConstructionResource 是施工项目中不同资源(主要是劳动力、材料、设备和产品资源,以及分包资源和集合,如船员资源)的抽象泛化。
资源代表“某物的用途”,不一定对应于一个人或车辆等单个项目,而是代表具有有限可用性的项目池,例如一般劳动力或设备车队。资源可以代表一个通用的资源池(没有任何任务分配),也可以代表一个特定任务的资源分配(具有_IfcTask_分配)。
7.3.3.7.1.1 Declaration use definition
一个根级资源(特别是_IfcCrewResource_或_IfcSubContractResource_)通过_IfcRelDeclares_在项目中声明,其中_RelatingContext_指向单个_IfcProject_,而_RelatedObjects_指向一个或多个_IfcConstructionResource_以及项目中的其他根级对象。
7.3.3.7.1.2 Assignment use definition
资源可以通过_IfcRelAssignsToActor_分配给参与者,其中_RelatingActor_指向_IfcActor_,而_RelatedObjects_指向一个或多个_IfcConstructionResource_或其他对象。这种关系表明了负责分配资源的参与者,例如划分为特定任务的分配、委托给其他参与者以及/或按时间安排。请注意,此分配并不表示执行工作的人员或组织;这由_IfcRelAssignsToResource_表示。负责资源的参与者可能与执行工作的任何参与者相同,也可能不同。
资源可以通过_IfcRelAssignsToControl_分配给控制,其中_RelatingControl_指向_IfcControl_,而_RelatedObjects_指向一个或多个_IfcConstructionResource_或其他对象。最常见的是分配_IfcWorkCalendar_,指示资源的可用性,该日历嵌套在基础日历或_IfcWorkPlan_中,而_IfcWorkPlan_又分配给_IfcProject_。
资源可以通过_IfcRelAssignsToGroup_分配给组,其中_RelatingGroup_指向_IfcGroup_,而_RelatedObjects_指向一个或多个_IfcConstructionResource_或其他对象。最常见的是分配_IfcAsset_,指示要跟踪的资产,该资产嵌套在_IfcInventory_中,而_IfcInventory_又分配给_IfcProject_。
资源可以通过_IfcRelAssignsToProduct_分配给产品,其中_RelatingProduct_指向_IfcProduct_,而_RelatedObjects_指向一个或多个_IfcConstructionResource_或其他对象。最常见的是分配_IfcElement_子类型,指示要构建的产品,该产品连接到空间结构,而空间结构又聚合在_IfcProject_中。
资源可以通过_IfcRelAssignsToProcess_分配给过程,其中_RelatingProcess_指向_IfcProcess_,而_RelatedObjects_指向一个或多个_IfcConstructionResource_或其他对象。最常见的是分配_IfcTask_,指示资源要执行的任务,该任务嵌套在摘要任务中,而摘要任务又分配给_IfcProject_。
资源可以通过_IfcRelAssignsToResource_拥有其他对象的分配,其中_RelatingResource_指向_IfcConstructionResource_,而_RelatedObjects_指向一个或多个对象,如_IfcActor_或_IfcProduct_子类型。这种关系表明了用于满足资源使用的特定对象。
图1说明了资源分配。

7.3.3.7.1.3 Baseline use definition
可以使用_IfcRelDefinesByObject_关系为资源定义任意数量的基线,其中_RelatingObject_是“当前”资源,而_RelatedObjects_包含多个“基线”资源,每个资源代表资源在早期某个时间点的副本,如图185所示。每个基线_IfcConstructionResource_通过其嵌套的_IfcRelAssignsToControl_关系与_IfcWorkSchedule_进行标识,其中_IfcWorkSchedule.PredefinedType_为_BASELINE_,_IfcWorkSchedule.CreationDate_指示基线日期,_IfcWorkSchedule.Name_指示基线名称。

7.3.3.7.2 实体继承(Entity inheritance)
7.3.3.7.3 特性(Attributes)
| # | 特性(Attributes) | 类型 | 描述 |
|---|---|---|---|
| IfcRoot (4) | |||
| 1 | GlobalId | IfcGloballyUniqueId |
在整个软件世界中分配全局唯一标识符。 |
| 2 | OwnerHistory | OPTIONAL IfcOwnerHistory |
分配有关该对象当前所有权的信息,包括所有者参与者、应用程序、本地标识以及捕获到的关于对象近期更改的信息。 |
| 3 | Name | OPTIONAL IfcLabel |
供参与的软件系统或用户使用的可选名称。对于某些 IfcRoot 的子类型,可能需要插入 Name 特性。这将通过 where 规则强制执行。 |
| 4 | Description | OPTIONAL IfcText |
可选的描述,用于提供信息性注释。 |
| IfcObjectDefinition (7) | |||
| HasAssignments | SET [0:?] OF IfcRelAssigns FOR RelatedObjects |
引用分配(通过关联关系)其他 IfcObject 子类型到此对象实例的关系对象。例如,与产品、过程、控制、资源或组的关联。 |
|
| Nests | SET [0:1] OF IfcRelNests FOR RelatedObjects |
引用作为嵌套的分解关系。它确定此对象定义是顺序整体/部分分解关系中的一部分。对象实例或类型只能是单个分解的一部分(仅允许分层结构)。 |
|
| IsNestedBy | SET [0:?] OF IfcRelNests FOR RelatingObject |
引用作为嵌套的分解关系。它确定此对象定义是顺序整体/部分分解关系中的整体。对象或对象类型可以被多个其他对象(实例或类型)嵌套。 |
|
| HasContext | SET [0:1] OF IfcRelDeclares FOR RelatedDefinitions |
引用提供上下文信息的上下文,例如项目单位或表示上下文。它只应断言在最上层的非空间对象上。 |
|
| IsDecomposedBy | SET [0:?] OF IfcRelAggregates FOR RelatingObject |
引用作为聚合的分解关系。它确定此对象定义是无序整体/部分分解关系中的整体。对象定义可以被多个其他对象(实例或部分)聚合。 |
|
| Decomposes | SET [0:1] OF IfcRelAggregates FOR RelatedObjects |
引用作为聚合的分解关系。它确定此对象定义是无序整体/部分分解关系中的一部分。对象定义只能是单个分解的一部分(仅允许分层结构)。 |
|
| HasAssociations | SET [0:?] OF IfcRelAssociates FOR RelatedObjects |
引用将外部资源或资源定义与对象关联的关系对象。例如,与库、文档或分类的关联。 |
|
| IfcObject (5) | |||
| 5 | ObjectType | OPTIONAL IfcLabel |
该类型表示指示对象的特定类型。必须在可实例化的子类型的级别上建立用法。特别是,如果特性 PredefinedType 的枚举设置为 USERDEFINED,或者当实例化的具体实体没有 PredefinedType 特性时,它保存用户定义的类型。后者发生在一些特殊的叶子类中,以及直接实例化 IfcBuiltElement 时。 |
| IsDeclaredBy | SET [0:1] OF IfcRelDefinesByObject FOR RelatedObjects |
链接到指向声明对象的关系对象,该声明对象为此对象实例提供对象定义。声明对象必须是对象类型分解的一部分。关联的 IfcObject 或其子类型包含特定信息(作为类型或样式定义的一部分),该信息对于声明 IfcObject 或其子类型的所有反映实例是通用的。 |
|
| Declares | SET [0:?] OF IfcRelDefinesByObject FOR RelatingObject |
链接到指向接收对象定义的反向对象的关系对象。反向对象必须是对象实例分解的一部分。关联的 IfcObject 或其子类型提供特定信息(作为类型或样式定义的一部分),该信息对于声明 IfcObject 或其子类型的所有反向实例是通用的。 |
|
| IsTypedBy | SET [0:1] OF IfcRelDefinesByType FOR RelatedObjects |
与对象类型的关系集合,该对象类型为此对象实例提供类型定义。然后,关联的 IfcTypeObject 或其子类型包含特定信息(或类型或样式),该信息对于引用同一类型的所有 IfcObject 或其子类型的实例是通用的。 |
|
| IsDefinedBy | SET [0:?] OF IfcRelDefinesByProperties FOR RelatedObjects |
与附加到此对象的属性集定义的集合的关系。这些静态或动态定义的特性包含字母数字信息内容,这些内容进一步定义了对象。 |
|
| IfcResource (3) | |||
| 6 | Identification | OPTIONAL IfcIdentifier |
在实例级别为资源指定的标识符。
|
| 7 | LongDescription | OPTIONAL IfcText |
资源的详细描述(例如,劳动力资源的技能组合)。
|
| ResourceOf | SET [0:?] OF IfcRelAssignsToResource FOR RelatingResource |
指向其他对象(例如产品、流程、控制、资源或参与者)的关系集,这些对象将此资源对象作为资源。 |
|
| 点击显示 19 个隐藏的继承特性 点击隐藏 19 个继承特性 | |||
| IfcConstructionResource (3) | |||
| 8 | Usage | OPTIONAL IfcResourceTime |
指示计划和已完成的工作、使用情况和时间。此对象上的某些属性可能有关联的约束或时间序列;有关具体用法,请参阅_IfcResourceTime_的文档。如果资源已嵌套,则某些值可能基于组件资源计算,如_IfcResourceTime_所述。 |
| 9 | BaseCosts | OPTIONAL LIST [1:?] OF IfcAppliedValue |
指示应计算其累计金额的单位成本。此类单位成本可分为_Name_指定(例如,“标准”、“加班”),并可包含适用于不同日期的成本值层次结构(使用_IfcCostValue.ApplicableDate_和_IfcCostValue.FixedUntilDate_)。 |
| 10 | BaseQuantity | OPTIONAL IfcPhysicalQuantity |
标识相对于分配所消耗的资源的基础数量。 对于船员、劳动力、分包和设备资源,这指向_IfcQuantityTime_。 对于材料资源,这指向任何有效的尺寸数量,例如IfcQuantityVolume、IfcQuantityArea、IfcQuantityLength或IfcQuantityWeight。 对于产品资源,这指向_IfcQuantityCount_。 |
7.3.3.7.4 属性集
-
Pset_ConstructionResource
- ScheduleWorkProgression
- ActualWorkTime
- RemainingWorkProgression
- ScheduleCost
- ActualCost
- RemainingCost
- ScheduleCompletion
- ActualCompletion
7.3.3.7.5 概念用法(Concept usage)
| 概念 | 用法 | 描述 | |
|---|---|---|---|
| IfcRoot (2) | |||
| Revision Control | General |
使用 IfcOwnerHistory 捕获所有权、历史记录和合并状态。 |
|
| Software Identity | General |
IfcRoot 分配全局唯一 ID。此外,它还可以为概念提供名称和描述。 |
|
| IfcObjectDefinition (11) | |||
| Classification Association | General |
任何对象实例或对象类型都可以具有对特定分类引用的引用,即对分类系统中特定方面的引用。 |
|
| Aggregation | General |
聚合表示整体结构(称为“复合体”)与从属组件(称为“部分”)之间的内部无序部分组成关系。聚合的概念有多种用法。例如:
聚合是一种双向关系,从复合体到其部分的这种关系称为分解(Decomposition),从部分到其复合体的这种关系称为组合(Composition)。
|
|
| Approval Association | General |
概念 批准关联 描述了对象或对象类型如何关联批准,指示谁需要批准数据、是否已批准的状态以及批准的日期/时间。批准可能需要多个方扮演各种角色。
|
|
| Constraint Association | General |
概念 约束关联 描述了对象或对象类型如何关联约束,指示需要满足的定性目标或定量指标。 基于指标的约束是可衡量的,使得指标有效的状态是计算机可解释的。指标约束基于简单的条件逻辑,例如大于特定值或包含在指定列表或表中。约束可以使用布尔逻辑(如 AND、OR、XOR 或 NOT)组合多个指标。
|
|
| Document Association | General |
概念 文档关联 描述了对象或对象类型如何关联文档,指示外部文件。文档可以整体引用,例如用于捕获产品手册、数据表、多媒体内容或缩略图。文档中的内容可以从任何对象引用,并可用于同步其他文件中的信息,例如项目管理应用程序的项目计划。 文档的典型元数据,如发布日期、编辑者等,可以与关联一起捕获,但文档内容仍保留在外部文件中。
|
|
| Library Association | General |
概念 库关联 描述了对象和对象类型如何关联库实体,指示另一个数据源,例如来自模型服务器、产品库或外部数据库或系统,这些数据源用更多详细信息丰富数据。库可以整体从项目或项目库中引用,指示数据的源和版本。库中的内容可以从项目或项目库中的任何对象、类型对象、属性和某些资源模式实体中引用。
|
|
| Material Association | General |
任何产品或产品类型都可以关联材料,以指示对象的物理组成。 材料可以具有用于表面样式的表示,指示 3D 渲染的颜色、纹理和光反射率。材料可以具有用于填充样式的表示,指示 2D 渲染的颜色、图案和阴影线。材料可以具有密度、弹性、热阻等属性,如本规范中所定义。材料也可以根据引用的行业标准进行分类。
|
|
| Material Single | General |
材料直接与产品和产品类型关联,以表示整个对象的均匀材料。 材料也可以与 IfcTypeObject 关联,为该类型的实例定义材料。如果材料同时在 IfcTypeObject 和 IfcObject 上进行关联,则直接分配给 IfcObject 的材料具有优先权。
|
|
| Nesting | General |
嵌套表示主体结构(称为“主机”)与附加组件(称为“被托管元素”)之间的外部有序部分组成关系。嵌套的概念有多种用法。例如:
嵌套是一种双向关系,从主机结构到其附加组件的关系称为嵌套(Nesting),从组件到其包含结构的关系称为托管(Hosting)。
|
|
| Revision Control | General |
使用 IfcOwnerHistory 捕获所有权、历史记录和合并状态。 |
|
| Software Identity | General |
IfcRoot 分配全局唯一 ID。此外,它还可以为概念提供名称和描述。 |
|
| IfcObject (16) | |||
| Aggregation | General |
聚合表示整体结构(称为“复合体”)与从属组件(称为“部分”)之间的内部无序部分组成关系。聚合的概念有多种用法。例如:
聚合是一种双向关系,从复合体到其部分的这种关系称为分解(Decomposition),从部分到其复合体的这种关系称为组合(Composition)。
|
|
| Approval Association | General |
概念 批准关联 描述了对象或对象类型如何关联批准,指示谁需要批准数据、是否已批准的状态以及批准的日期/时间。批准可能需要多个方扮演各种角色。
|
|
| Assignment to Group | General |
_分配到组_建立对象到组的分配,组是对象的任意集合。它是_组分配_的补充概念模板,定义了对象如何被组分配。 分组关系除了将对象分组外,不具有任何其他含义。它是非层次化的,意味着对象可以被分配到多个组,并且不干扰其他关系概念,例如_元素分解_。分组关系允许子组被分组到组中。
|
|
| Classification Association | General |
任何对象实例或对象类型都可以具有对特定分类引用的引用,即对分类系统中特定方面的引用。 |
|
| Constraint Association | General |
概念 约束关联 描述了对象或对象类型如何关联约束,指示需要满足的定性目标或定量指标。 基于指标的约束是可衡量的,使得指标有效的状态是计算机可解释的。指标约束基于简单的条件逻辑,例如大于特定值或包含在指定列表或表中。约束可以使用布尔逻辑(如 AND、OR、XOR 或 NOT)组合多个指标。
|
|
| Document Association | General |
概念 文档关联 描述了对象或对象类型如何关联文档,指示外部文件。文档可以整体引用,例如用于捕获产品手册、数据表、多媒体内容或缩略图。文档中的内容可以从任何对象引用,并可用于同步其他文件中的信息,例如项目管理应用程序的项目计划。 文档的典型元数据,如发布日期、编辑者等,可以与关联一起捕获,但文档内容仍保留在外部文件中。
|
|
| Library Association | General |
概念 库关联 描述了对象和对象类型如何关联库实体,指示另一个数据源,例如来自模型服务器、产品库或外部数据库或系统,这些数据源用更多详细信息丰富数据。库可以整体从项目或项目库中引用,指示数据的源和版本。库中的内容可以从项目或项目库中的任何对象、类型对象、属性和某些资源模式实体中引用。
|
|
| Material Association | General |
任何产品或产品类型都可以关联材料,以指示对象的物理组成。 材料可以具有用于表面样式的表示,指示 3D 渲染的颜色、纹理和光反射率。材料可以具有用于填充样式的表示,指示 2D 渲染的颜色、图案和阴影线。材料可以具有密度、弹性、热阻等属性,如本规范中所定义。材料也可以根据引用的行业标准进行分类。
|
|
| Material Single | General |
材料直接与产品和产品类型关联,以表示整个对象的均匀材料。 材料也可以与 IfcTypeObject 关联,为该类型的实例定义材料。如果材料同时在 IfcTypeObject 和 IfcObject 上进行关联,则直接分配给 IfcObject 的材料具有优先权。
|
|
| Nesting | General |
嵌套表示主体结构(称为“主机”)与附加组件(称为“被托管元素”)之间的外部有序部分组成关系。嵌套的概念有多种用法。例如:
嵌套是一种双向关系,从主机结构到其附加组件的关系称为嵌套(Nesting),从组件到其包含结构的关系称为托管(Hosting)。
|
|
| Object Predefined Type | General |
====================== 许多对象实例具有一个名为 PredefinedType 的特性,该特性是一个特定的枚举。这种预定义类型本质上提供了另一种级别的“通过继承进行分类”,以在无需额外子类型的情况下进一步区分对象。预定义类型不仅是信息性的;各种规则适用,例如适用的属性集、部件组成和分配端口。此类预定义类型通过为 PredefinedType 特性选择正确的枚举值来添加。如果需要自定义值,则必须使用 ObjectType 特性来定义此类自定义类型,而 PredefinedType 则设置为 USERDEFINED。 为 Object Occurrence Predefined Type 提供的主要特性是:
如果对象通过 IfcTypeObject 进行类型化,则仅当 IfcTypeObject 处的 PredefinedType 设置为 NOTDEFINED 时,才能使用 IfcObject 实例处的 PredefinedType。 请注意,PredefinedType 特性本身是在继承层次结构的叶类中定义的,并为该给定叶类提供了一个特定的枚举特性。
|
|
| Object Typing | General |
任何对象实例都可以通过被分配给一个使用此概念的通用对象类型来类型化。通过在 IfcObject 的子类型级别覆盖此概念,引入了一个限制可分配的 IfcTypeObject 子类型的特定规则。 此概念可应用于以下资源 |
|
| Object User Identity | General |
特性 Name 和可选的 Description 可用于 IfcObject 的所有子类型。对于那些具有对象类型定义的子类型,例如 IfcBeam - IfcBeamType,通用的 Name 和可选的 Description 与对象类型相关联。 |
|
| Property Sets with Override | General |
任何对象实例都可以拥有属性集,可以直接在对象实例上作为元素特定的属性集,也可以在对象类型上作为类型属性集。在这种情况下,提供给对象实例的特性是元素特定特性和类型特性的组合。如果在实例和类型特性中都定义了相同的特性(在同一属性集中),则实例特性的特性值将覆盖类型特性的特性值。 |
|
| Revision Control | General |
使用 IfcOwnerHistory 捕获所有权、历史记录和合并状态。 |
|
| Software Identity | General |
IfcRoot 分配全局唯一 ID。此外,它还可以为概念提供名称和描述。 |
|
| IfcResource (16) | |||
| Aggregation | General |
聚合表示整体结构(称为“复合体”)与从属组件(称为“部分”)之间的内部无序部分组成关系。聚合的概念有多种用法。例如:
聚合是一种双向关系,从复合体到其部分的这种关系称为分解(Decomposition),从部分到其复合体的这种关系称为组合(Composition)。
|
|
| Approval Association | General |
概念 批准关联 描述了对象或对象类型如何关联批准,指示谁需要批准数据、是否已批准的状态以及批准的日期/时间。批准可能需要多个方扮演各种角色。
|
|
| Assignment to Group | General |
_分配到组_建立对象到组的分配,组是对象的任意集合。它是_组分配_的补充概念模板,定义了对象如何被组分配。 分组关系除了将对象分组外,不具有任何其他含义。它是非层次化的,意味着对象可以被分配到多个组,并且不干扰其他关系概念,例如_元素分解_。分组关系允许子组被分组到组中。
|
|
| Classification Association | General |
任何对象实例或对象类型都可以具有对特定分类引用的引用,即对分类系统中特定方面的引用。 |
|
| Constraint Association | General |
概念 约束关联 描述了对象或对象类型如何关联约束,指示需要满足的定性目标或定量指标。 基于指标的约束是可衡量的,使得指标有效的状态是计算机可解释的。指标约束基于简单的条件逻辑,例如大于特定值或包含在指定列表或表中。约束可以使用布尔逻辑(如 AND、OR、XOR 或 NOT)组合多个指标。
|
|
| Document Association | General |
概念 文档关联 描述了对象或对象类型如何关联文档,指示外部文件。文档可以整体引用,例如用于捕获产品手册、数据表、多媒体内容或缩略图。文档中的内容可以从任何对象引用,并可用于同步其他文件中的信息,例如项目管理应用程序的项目计划。 文档的典型元数据,如发布日期、编辑者等,可以与关联一起捕获,但文档内容仍保留在外部文件中。
|
|
| Library Association | General |
概念 库关联 描述了对象和对象类型如何关联库实体,指示另一个数据源,例如来自模型服务器、产品库或外部数据库或系统,这些数据源用更多详细信息丰富数据。库可以整体从项目或项目库中引用,指示数据的源和版本。库中的内容可以从项目或项目库中的任何对象、类型对象、属性和某些资源模式实体中引用。
|
|
| Material Association | General |
任何产品或产品类型都可以关联材料,以指示对象的物理组成。 材料可以具有用于表面样式的表示,指示 3D 渲染的颜色、纹理和光反射率。材料可以具有用于填充样式的表示,指示 2D 渲染的颜色、图案和阴影线。材料可以具有密度、弹性、热阻等属性,如本规范中所定义。材料也可以根据引用的行业标准进行分类。
|
|
| Material Single | General |
材料直接与产品和产品类型关联,以表示整个对象的均匀材料。 材料也可以与 IfcTypeObject 关联,为该类型的实例定义材料。如果材料同时在 IfcTypeObject 和 IfcObject 上进行关联,则直接分配给 IfcObject 的材料具有优先权。
|
|
| Nesting | General |
嵌套表示主体结构(称为“主机”)与附加组件(称为“被托管元素”)之间的外部有序部分组成关系。嵌套的概念有多种用法。例如:
嵌套是一种双向关系,从主机结构到其附加组件的关系称为嵌套(Nesting),从组件到其包含结构的关系称为托管(Hosting)。
|
|
| Object Predefined Type | General |
====================== 许多对象实例具有一个名为 PredefinedType 的特性,该特性是一个特定的枚举。这种预定义类型本质上提供了另一种级别的“通过继承进行分类”,以在无需额外子类型的情况下进一步区分对象。预定义类型不仅是信息性的;各种规则适用,例如适用的属性集、部件组成和分配端口。此类预定义类型通过为 PredefinedType 特性选择正确的枚举值来添加。如果需要自定义值,则必须使用 ObjectType 特性来定义此类自定义类型,而 PredefinedType 则设置为 USERDEFINED。 为 Object Occurrence Predefined Type 提供的主要特性是:
如果对象通过 IfcTypeObject 进行类型化,则仅当 IfcTypeObject 处的 PredefinedType 设置为 NOTDEFINED 时,才能使用 IfcObject 实例处的 PredefinedType。 请注意,PredefinedType 特性本身是在继承层次结构的叶类中定义的,并为该给定叶类提供了一个特定的枚举特性。
|
|
| Object Typing | General |
任何对象实例都可以通过被分配给一个使用此概念的通用对象类型来类型化。通过在 IfcObject 的子类型级别覆盖此概念,引入了一个限制可分配的 IfcTypeObject 子类型的特定规则。 此概念可应用于以下资源 |
|
| Object User Identity | General |
特性 Name 和可选的 Description 可用于 IfcObject 的所有子类型。对于那些具有对象类型定义的子类型,例如 IfcBeam - IfcBeamType,通用的 Name 和可选的 Description 与对象类型相关联。 |
|
| Property Sets with Override | General |
任何对象实例都可以拥有属性集,可以直接在对象实例上作为元素特定的属性集,也可以在对象类型上作为类型属性集。在这种情况下,提供给对象实例的特性是元素特定特性和类型特性的组合。如果在实例和类型特性中都定义了相同的特性(在同一属性集中),则实例特性的特性值将覆盖类型特性的特性值。 |
|
| Revision Control | General |
使用 IfcOwnerHistory 捕获所有权、历史记录和合并状态。 |
|
| Software Identity | General |
IfcRoot 分配全局唯一 ID。此外,它还可以为概念提供名称和描述。 |
|
| 点击显示 45 个隐藏的继承概念 点击隐藏 45 个继承概念 | |||
| IfcConstructionResource (18) | |||
| Constraint Association | General |
概念 约束关联 描述了对象或对象类型如何关联约束,指示需要满足的定性目标或定量指标。 基于指标的约束是可衡量的,使得指标有效的状态是计算机可解释的。指标约束基于简单的条件逻辑,例如大于特定值或包含在指定列表或表中。约束可以使用布尔逻辑(如 AND、OR、XOR 或 NOT)组合多个指标。
|
|
| Document Association | General |
概念 文档关联 描述了对象或对象类型如何关联文档,指示外部文件。文档可以整体引用,例如用于捕获产品手册、数据表、多媒体内容或缩略图。文档中的内容可以从任何对象引用,并可用于同步其他文件中的信息,例如项目管理应用程序的项目计划。 文档的典型元数据,如发布日期、编辑者等,可以与关联一起捕获,但文档内容仍保留在外部文件中。
|
|
| Object Nesting | General |
资源可以通过_IfcRelNests_关系分解为分配池,如图181所示。例如,“电工”的_IfcLaborResource_可以分解为三个特定任务的_IfcLaborResource_对象:“电气布线”、“一楼电路”和“二楼电路”。相关方和被相关方都可以表示相同的_ResourceTime.ScheduleUsage_数量(例如,6名工人分时使用),或者被相关方可以分解_ResourceTime.ScheduleUsage_数量以供保留使用(例如,4名工人和2名工人)。 一种常见的情况是两个嵌套级别,其中第一级资源没有任务分配;而第二级资源有特定的任务分配,表明资源被细分为特定任务的分配。虽然模型允许无限嵌套资源,但实施协议可能会限制为两个嵌套级别,并且任务分配专门在第二级进行。 ![]() 此概念可应用于以下资源 |
|
| Object Typing | General |
资源类型可以提供共享的生产率和成本信息,从而允许根据最低成本和/或最短持续时间来选择任务和资源。给定特定_IfcTypeProduct_类型的_IfcProduct_,可以使用IfcRelAssignsToProduct从分配给该产品类型的_IfcTypeProcess_中选择,然后可以使用IfcRelAssignsToProcess从分配给该过程类型的_IfcTypeResource_中选择。然后可以从类型定义中实例化_IfcTask_和_IfcConstructionResource_实例,将生产率和费率信息应用于分配的数量以计算_ResourceTime.ScheduleWork_。然后可以通过将_ResourceTime.ScheduleWork_除以_ResourceTime.ScheduleUsage_来计算任务持续时间。 ![]() 此概念可应用于以下资源 |
|
| Property Sets for Objects | General |
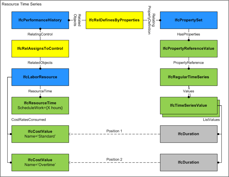
对于时间序列属性,如图180所示,每个IfcTimeSeriesValue表示一个值列表,其中值的顺序对应于_IfcConstructionResource.CostRatesConsumed_的IfcCostValue。例如,如果CostRatesConsumed在列表中有两个IfcCostValue项,“Standard”和“Overtime”,那么_IfcTimeSeriesValue(IfcDuration('T8H0M0S'),IfcDuration('T2H0M0S'))_将表示8小时的标准费率和2小时的加班费率。如果_IfcTimeSeriesValue.ListValues_中的值列表小于CostRatesConsumed的大小,则后续值将被视为零。 ![]() 此概念可应用于以下资源 |
|
| Aggregation | General |
聚合表示整体结构(称为“复合体”)与从属组件(称为“部分”)之间的内部无序部分组成关系。聚合的概念有多种用法。例如:
聚合是一种双向关系,从复合体到其部分的这种关系称为分解(Decomposition),从部分到其复合体的这种关系称为组合(Composition)。
|
|
| Approval Association | General |
概念 批准关联 描述了对象或对象类型如何关联批准,指示谁需要批准数据、是否已批准的状态以及批准的日期/时间。批准可能需要多个方扮演各种角色。
|
|
| Assignment to Group | General |
_分配到组_建立对象到组的分配,组是对象的任意集合。它是_组分配_的补充概念模板,定义了对象如何被组分配。 分组关系除了将对象分组外,不具有任何其他含义。它是非层次化的,意味着对象可以被分配到多个组,并且不干扰其他关系概念,例如_元素分解_。分组关系允许子组被分组到组中。
|
|
| Classification Association | General |
任何对象实例或对象类型都可以具有对特定分类引用的引用,即对分类系统中特定方面的引用。 |
|
| Library Association | General |
概念 库关联 描述了对象和对象类型如何关联库实体,指示另一个数据源,例如来自模型服务器、产品库或外部数据库或系统,这些数据源用更多详细信息丰富数据。库可以整体从项目或项目库中引用,指示数据的源和版本。库中的内容可以从项目或项目库中的任何对象、类型对象、属性和某些资源模式实体中引用。
|
|
| Material Association | General |
任何产品或产品类型都可以关联材料,以指示对象的物理组成。 材料可以具有用于表面样式的表示,指示 3D 渲染的颜色、纹理和光反射率。材料可以具有用于填充样式的表示,指示 2D 渲染的颜色、图案和阴影线。材料可以具有密度、弹性、热阻等属性,如本规范中所定义。材料也可以根据引用的行业标准进行分类。
|
|
| Material Single | General |
材料直接与产品和产品类型关联,以表示整个对象的均匀材料。 材料也可以与 IfcTypeObject 关联,为该类型的实例定义材料。如果材料同时在 IfcTypeObject 和 IfcObject 上进行关联,则直接分配给 IfcObject 的材料具有优先权。
|
|
| Nesting | General |
嵌套表示主体结构(称为“主机”)与附加组件(称为“被托管元素”)之间的外部有序部分组成关系。嵌套的概念有多种用法。例如:
嵌套是一种双向关系,从主机结构到其附加组件的关系称为嵌套(Nesting),从组件到其包含结构的关系称为托管(Hosting)。
|
|
| Object Predefined Type | General |
====================== 许多对象实例具有一个名为 PredefinedType 的特性,该特性是一个特定的枚举。这种预定义类型本质上提供了另一种级别的“通过继承进行分类”,以在无需额外子类型的情况下进一步区分对象。预定义类型不仅是信息性的;各种规则适用,例如适用的属性集、部件组成和分配端口。此类预定义类型通过为 PredefinedType 特性选择正确的枚举值来添加。如果需要自定义值,则必须使用 ObjectType 特性来定义此类自定义类型,而 PredefinedType 则设置为 USERDEFINED。 为 Object Occurrence Predefined Type 提供的主要特性是:
如果对象通过 IfcTypeObject 进行类型化,则仅当 IfcTypeObject 处的 PredefinedType 设置为 NOTDEFINED 时,才能使用 IfcObject 实例处的 PredefinedType。 请注意,PredefinedType 特性本身是在继承层次结构的叶类中定义的,并为该给定叶类提供了一个特定的枚举特性。
|
|
| Object User Identity | General |
特性 Name 和可选的 Description 可用于 IfcObject 的所有子类型。对于那些具有对象类型定义的子类型,例如 IfcBeam - IfcBeamType,通用的 Name 和可选的 Description 与对象类型相关联。 |
|
| Property Sets with Override | General |
任何对象实例都可以拥有属性集,可以直接在对象实例上作为元素特定的属性集,也可以在对象类型上作为类型属性集。在这种情况下,提供给对象实例的特性是元素特定特性和类型特性的组合。如果在实例和类型特性中都定义了相同的特性(在同一属性集中),则实例特性的特性值将覆盖类型特性的特性值。 |
|
| Revision Control | General |
使用 IfcOwnerHistory 捕获所有权、历史记录和合并状态。 |
|
| Software Identity | General |
IfcRoot 分配全局唯一 ID。此外,它还可以为概念提供名称和描述。 |
|
7.3.3.7.6 形式化表示(Formal representation)
ENTITY IfcConstructionResource
ABSTRACT SUPERTYPE OF (ONEOF
(IfcConstructionEquipmentResource
,IfcConstructionMaterialResource
,IfcConstructionProductResource
,IfcCrewResource
,IfcLaborResource
,IfcSubContractResource))
SUBTYPE OF (IfcResource);
Usage : OPTIONAL IfcResourceTime;
BaseCosts : OPTIONAL LIST [1:?] OF IfcAppliedValue;
BaseQuantity : OPTIONAL IfcPhysicalQuantity;
END_ENTITY;


