IFC 4.3.2.20251031 (IFC4X3_ADD2) under development

5.3.3.7 IfcTaskType(任务类型)

RV ⓘ
AbV ⓘ

5.3.3.7.1 语义定义(Semantic definition)

IfcTaskType 定义了可在工作控制中使用的特定类型任务。

IfcTaskType 提供了所有类型的任务定义。它是工作单元的参考定义,该工作单元可以分解为(一系列)子任务。请注意,参考定义不能是工作流定义的一部分,即 IfcTaskType 实例定义了参考过程的最抽象级别,而无需与其他参考过程建立依赖关系。

IfcTaskType 的使用通过 IfcRelDefinesByType 关系定义了 IfcTask 的一个或多个实例的参数。参数可以通过 IfcTaskTypeEnum 数据类型中枚举的属性集或通过 IfcTaskType 的显式属性来指定。任务实例(IfcTask 实体)通过 IfcRelDefinesByType 关系链接到任务类型。

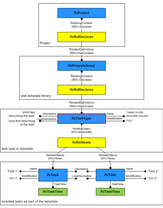
图 5.3.3.7.A 显示了一个任务类型定义,该定义是任务模板库的一部分。请注意,在此示例中,任务类型进一步细分为定义任务时间(例如,持续时间)和/或任务序列的任务。

task type instantiation diagram
图 5.3.3.7.A — 任务类型关系

5.3.3.7.2 实体继承(Entity inheritance)

5.3.3.7.3 特性(Attributes)

# 特性(Attributes) 类型 描述
IfcRoot (4)
1 GlobalId IfcGloballyUniqueId

在整个软件世界中分配全局唯一标识符。

2 OwnerHistory OPTIONAL IfcOwnerHistory

分配有关该对象当前所有权的信息,包括所有者参与者、应用程序、本地标识以及捕获到的关于对象近期更改的信息。

3 Name OPTIONAL IfcLabel

供参与的软件系统或用户使用的可选名称。对于某些 IfcRoot 的子类型,可能需要插入 Name 特性。这将通过 where 规则强制执行。

4 Description OPTIONAL IfcText

可选的描述,用于提供信息性注释。

IfcObjectDefinition (7)
HasAssignments SET [0:?] OF IfcRelAssigns FOR RelatedObjects

引用分配(通过关联关系)其他 IfcObject 子类型到此对象实例的关系对象。例如,与产品、过程、控制、资源或组的关联。

Nests SET [0:1] OF IfcRelNests FOR RelatedObjects

引用作为嵌套的分解关系。它确定此对象定义是顺序整体/部分分解关系中的一部分。对象实例或类型只能是单个分解的一部分(仅允许分层结构)。

IsNestedBy SET [0:?] OF IfcRelNests FOR RelatingObject

引用作为嵌套的分解关系。它确定此对象定义是顺序整体/部分分解关系中的整体。对象或对象类型可以被多个其他对象(实例或类型)嵌套。

HasContext SET [0:1] OF IfcRelDeclares FOR RelatedDefinitions

引用提供上下文信息的上下文,例如项目单位或表示上下文。它只应断言在最上层的非空间对象上。

IsDecomposedBy SET [0:?] OF IfcRelAggregates FOR RelatingObject

引用作为聚合的分解关系。它确定此对象定义是无序整体/部分分解关系中的整体。对象定义可以被多个其他对象(实例或部分)聚合。

Decomposes SET [0:1] OF IfcRelAggregates FOR RelatedObjects

引用作为聚合的分解关系。它确定此对象定义是无序整体/部分分解关系中的一部分。对象定义只能是单个分解的一部分(仅允许分层结构)。

HasAssociations SET [0:?] OF IfcRelAssociates FOR RelatedObjects

引用将外部资源或资源定义与对象关联的关系对象。例如,与库、文档或分类的关联。

IfcTypeObject (3)
5 ApplicableOccurrence OPTIONAL IfcIdentifier

此特性可选地定义了实例对象的数据类型,类型对象可以关联到该实例对象。如果不存在,则不对类型对象适用于哪个实例对象给出任何限制。使用以下约定:

  • 使用 IFC 命名约定(驼峰式命名,带有“Ifc”前缀)的适用实例对象的 IFC 实体名称。
  • 可选地在“/”(正斜杠)之后,以大写形式跟上预定义类型。
  • 如果一个类型对象适用于多个实例对象,则这些实例对象名称应以逗号“,”分隔,形成一个逗号分隔的字符串。
6 HasPropertySets OPTIONAL SET [1:?] OF IfcPropertySetDefinition

与对象类型关联的、并且是引用此对象类型的全部实例对象共有的属性集集合。

IFC2x3变更 属性聚合类型已从LIST更改为SET。

Types SET [0:1] OF IfcRelDefinesByType FOR RelatingType

指向关系 IfcRelDefinesByType 的引用,从而指向由该类型定义的那些实例对象。

IfcTypeProcess (4)
7 Identification OPTIONAL IfcIdentifier

为进程类型指定的标识符。

8 LongDescription OPTIONAL IfcText

详细描述该活动的长描述或文本。

9 ProcessType OPTIONAL IfcLabel

该类型表示一个特定的类型,用于进一步指示进程。其使用需要在可实例化子类型层面建立。特别是,如果属性 PredefinedType 的枚举设置为 USERDEFINED,则它包含用户定义的类型。

OperatesOn SET [0:?] OF IfcRelAssignsToProcess FOR RelatingProcess

与其他对象的关系集合,例如被进程类型操作的产品、进程、控制、资源或参与者。

点击显示 18 个隐藏的继承特性 点击隐藏 18 个继承特性
IfcTaskType (2)
10 PredefinedType IfcTaskTypeEnum

标识任务类型的预定义类型,可从中设置所需类型。

11 WorkMethod OPTIONAL IfcLabel

执行任务所用的工作方法。

表 5.3.3.7.B

5.3.3.7.4 形式化命题(Formal propositions)

名称 描述
CorrectPredefinedType

PredefinedType 的值为 USERDEFINED 时,必须断言 ProcessType 特性。

(PredefinedType <> IfcTaskTypeEnum.USERDEFINED) OR ((PredefinedType = IfcTaskTypeEnum.USERDEFINED) AND EXISTS(SELF\IfcTypeProcess.ProcessType))
表 5.3.3.7.C

5.3.3.7.5 属性集

  • Pset_PackingInstructions MOVE
    • PackingCareType
    • WrappingMaterial
    • ContainerMaterial
    • SpecialInstructions
  • Pset_Risk
    • RiskName
    • RiskType
    • NatureOfRisk
    • RiskAssessmentMethodology
    • UnmitigatedRiskLikelihood
    • UnmitigatedRiskConsequence
    • UnmitigatedRiskSignificance
    • MitigationPlanned
    • MitigatedRiskLikelihood
    • MitigatedRiskConsequence
    • MitigatedRiskSignificance
    • MitigationProposed
    • AssociatedProduct
    • AssociatedActivity
    • AssociatedLocation

7.4.8.33.3 概念用法(Concept usage)

概念 用法 描述
IfcRoot (2)
Revision Control General

使用 IfcOwnerHistory 捕获所有权、历史记录和合并状态。

Software Identity General

IfcRoot 分配全局唯一 ID。此外,它还可以为概念提供名称和描述。

IfcObjectDefinition (11)
Classification Association General

任何对象实例或对象类型都可以具有对特定分类引用的引用,即对分类系统中特定方面的引用。

Aggregation General

聚合表示整体结构(称为“复合体”)与从属组件(称为“部分”)之间的内部无序部分组成关系。聚合的概念有多种用法。例如:

  • 聚合用于建筑构件,以指示墙体内的龙骨等部分;
  • 聚合用于空间元素,以指示空间结构,例如建筑物内的楼层;
  • 聚合用于系统,以指示子系统,例如分支电路。

聚合是一种双向关系,从复合体到其部分的这种关系称为分解(Decomposition),从部分到其复合体的这种关系称为组合(Composition)。

concept {
    IfcObjectDefinition:IsDecomposedBy -> IfcRelAggregates:RelatingObject
}
Approval Association General

概念 批准关联 描述了对象或对象类型如何关联批准,指示谁需要批准数据、是否已批准的状态以及批准的日期/时间。批准可能需要多个方扮演各种角色。

concept {
    IfcObjectDefinition:HasAssociations -> IfcRelAssociatesApproval:RelatedObjects
    IfcRelAssociatesApproval:RelatingApproval -> IfcApproval
    IfcApproval:Name -> IfcLabel_0
    IfcApproval:TimeOfApproval -> IfcDateTime
    IfcApproval:Status -> IfcLabel_1
}
Constraint Association General

概念 约束关联 描述了对象或对象类型如何关联约束,指示需要满足的定性目标或定量指标。

基于指标的约束是可衡量的,使得指标有效的状态是计算机可解释的。指标约束基于简单的条件逻辑,例如大于特定值或包含在指定列表或表中。约束可以使用布尔逻辑(如 AND、OR、XOR 或 NOT)组合多个指标。

concept {
    IfcObjectDefinition:HasAssociations -> IfcRelAssociatesConstraint:RelatedObjects
    IfcRelAssociatesConstraint:RelatingConstraint -> IfcObjective
    IfcObjective:BenchmarkValues -> IfcMetric
    IfcObjective:ObjectiveQualifier -> IfcObjectiveEnum
    IfcObjective:LogicalAggregator -> IfcLogicalOperatorEnum
    IfcMetric:DataValue -> IfcMetricValueSelect
    IfcMetric:DataValue -> IfcAppliedValue_0
    IfcMetric:DataValue -> IfcTable
    IfcMetric:Benchmark -> IfcBenchmarkEnum
    IfcMetric:ReferencePath -> IfcReference_1
    IfcMetric:Name -> IfcLabel_1
    IfcMetric:Description -> IfcText_1
    IfcAppliedValue_0:ArithmeticOperator -> IfcArithmeticOperatorEnum
    IfcAppliedValue_0:Components -> IfcAppliedValue_1
    IfcAppliedValue_0:AppliedValue -> IfcLengthMeasure
    IfcAppliedValue_0:AppliedValue -> IfcReal
    IfcTable:Rows -> IfcTableRow
    IfcTable:Columns -> IfcTableColumn
    IfcTableColumn:Identifier -> IfcIdentifier
    IfcTableColumn:Name -> IfcLabel_0
    IfcTableColumn:Description -> IfcText_0
    IfcTableColumn:ReferencePath -> IfcReference_0
    IfcMetric:DataValue[binding="DataValue"]
    IfcReference_1:AttributeIdentifier[binding="Attribute1"]
}
Document Association General

概念 文档关联 描述了对象或对象类型如何关联文档,指示外部文件。文档可以整体引用,例如用于捕获产品手册、数据表、多媒体内容或缩略图。文档中的内容可以从任何对象引用,并可用于同步其他文件中的信息,例如项目管理应用程序的项目计划。

文档的典型元数据,如发布日期、编辑者等,可以与关联一起捕获,但文档内容仍保留在外部文件中。

concept {
    IfcObjectDefinition:HasAssociations -> IfcRelAssociatesDocument:RelatedObjects
    IfcRelAssociatesDocument:Name -> IfcLabel_0
    IfcRelAssociatesDocument:RelatingDocument -> IfcDocumentReference
    IfcDocumentReference:Location -> IfcURIReference
    IfcDocumentReference:Identification -> IfcIdentifier
    IfcDocumentReference:Name -> IfcLabel_1
    IfcDocumentReference:Description -> IfcText
    IfcRelAssociatesDocument:Name[binding="Name"]
}
Library Association General

概念 库关联 描述了对象和对象类型如何关联库实体,指示另一个数据源,例如来自模型服务器、产品库或外部数据库或系统,这些数据源用更多详细信息丰富数据。库可以整体从项目或项目库中引用,指示数据的源和版本。库中的内容可以从项目或项目库中的任何对象、类型对象、属性和某些资源模式实体中引用。

concept {
    IfcObjectDefinition:HasAssociations -> IfcRelAssociatesLibrary:RelatedObjects
    IfcRelAssociatesLibrary:RelatingLibrary -> IfcLibraryReference
    IfcLibraryReference:Location -> IfcURIReference
    IfcLibraryReference:Identification -> IfcIdentifier
    IfcLibraryReference:Name -> IfcLabel
    IfcLibraryReference:Description -> IfcText
    IfcLibraryReference:Language -> IfcLanguageId
    IfcLibraryReference:ReferencedLibrary -> IfcLibraryInformation
    IfcRelAssociatesLibrary:RelatingLibrary[binding="RelatingLibrary"]
}
Material Association General

任何产品或产品类型都可以关联材料,以指示对象的物理组成。

材料可以具有用于表面样式的表示,指示 3D 渲染的颜色、纹理和光反射率。材料可以具有用于填充样式的表示,指示 2D 渲染的颜色、图案和阴影线。材料可以具有密度、弹性、热阻等属性,如本规范中所定义。材料也可以根据引用的行业标准进行分类。

concept {
    IfcObjectDefinition:HasAssociations -> IfcRelAssociatesMaterial:RelatedObjects
}
Material Single General

材料直接与产品和产品类型关联,以表示整个对象的均匀材料。

材料也可以与 IfcTypeObject 关联,为该类型的实例定义材料。如果材料同时在 IfcTypeObjectIfcObject 上进行关联,则直接分配给 IfcObject 的材料具有优先权。

concept {
    IfcObjectDefinition:HasAssociations -> IfcRelAssociatesMaterial:RelatedObjects
    IfcRelAssociatesMaterial:RelatingMaterial -> IfcMaterial
    IfcMaterial -> Material
}
Nesting General

嵌套表示主体结构(称为“主机”)与附加组件(称为“被托管元素”)之间的外部有序部分组成关系。嵌套的概念有多种用法。例如:

  • 嵌套用于产品构件,以指示外部可连接部件,例如安装在水槽上的水龙头或安装在接线盒内的开关。
  • 嵌套用于控制对象,以指示规范层次结构。
  • 嵌套用于过程对象,以指示可能并行或串行发生的从属过程。
  • 嵌套用于资源对象,以指示可能并行或串行发生的从属资源分配。

嵌套是一种双向关系,从主机结构到其附加组件的关系称为嵌套(Nesting),从组件到其包含结构的关系称为托管(Hosting)。

concept {
    IfcObjectDefinition:IsNestedBy -> IfcRelNests:RelatingObject
}
Revision Control General

使用 IfcOwnerHistory 捕获所有权、历史记录和合并状态。

Software Identity General

IfcRoot 分配全局唯一 ID。此外,它还可以为概念提供名称和描述。

IfcTypeObject (13)
Aggregation General

聚合表示整体结构(称为“复合体”)与从属组件(称为“部分”)之间的内部无序部分组成关系。聚合的概念有多种用法。例如:

  • 聚合用于建筑构件,以指示墙体内的龙骨等部分;
  • 聚合用于空间元素,以指示空间结构,例如建筑物内的楼层;
  • 聚合用于系统,以指示子系统,例如分支电路。

聚合是一种双向关系,从复合体到其部分的这种关系称为分解(Decomposition),从部分到其复合体的这种关系称为组合(Composition)。

concept {
    IfcObjectDefinition:IsDecomposedBy -> IfcRelAggregates:RelatingObject
}
Approval Association General

概念 批准关联 描述了对象或对象类型如何关联批准,指示谁需要批准数据、是否已批准的状态以及批准的日期/时间。批准可能需要多个方扮演各种角色。

concept {
    IfcObjectDefinition:HasAssociations -> IfcRelAssociatesApproval:RelatedObjects
    IfcRelAssociatesApproval:RelatingApproval -> IfcApproval
    IfcApproval:Name -> IfcLabel_0
    IfcApproval:TimeOfApproval -> IfcDateTime
    IfcApproval:Status -> IfcLabel_1
}
Classification Association General

任何对象实例或对象类型都可以具有对特定分类引用的引用,即对分类系统中特定方面的引用。

Constraint Association General

概念 约束关联 描述了对象或对象类型如何关联约束,指示需要满足的定性目标或定量指标。

基于指标的约束是可衡量的,使得指标有效的状态是计算机可解释的。指标约束基于简单的条件逻辑,例如大于特定值或包含在指定列表或表中。约束可以使用布尔逻辑(如 AND、OR、XOR 或 NOT)组合多个指标。

concept {
    IfcObjectDefinition:HasAssociations -> IfcRelAssociatesConstraint:RelatedObjects
    IfcRelAssociatesConstraint:RelatingConstraint -> IfcObjective
    IfcObjective:BenchmarkValues -> IfcMetric
    IfcObjective:ObjectiveQualifier -> IfcObjectiveEnum
    IfcObjective:LogicalAggregator -> IfcLogicalOperatorEnum
    IfcMetric:DataValue -> IfcMetricValueSelect
    IfcMetric:DataValue -> IfcAppliedValue_0
    IfcMetric:DataValue -> IfcTable
    IfcMetric:Benchmark -> IfcBenchmarkEnum
    IfcMetric:ReferencePath -> IfcReference_1
    IfcMetric:Name -> IfcLabel_1
    IfcMetric:Description -> IfcText_1
    IfcAppliedValue_0:ArithmeticOperator -> IfcArithmeticOperatorEnum
    IfcAppliedValue_0:Components -> IfcAppliedValue_1
    IfcAppliedValue_0:AppliedValue -> IfcLengthMeasure
    IfcAppliedValue_0:AppliedValue -> IfcReal
    IfcTable:Rows -> IfcTableRow
    IfcTable:Columns -> IfcTableColumn
    IfcTableColumn:Identifier -> IfcIdentifier
    IfcTableColumn:Name -> IfcLabel_0
    IfcTableColumn:Description -> IfcText_0
    IfcTableColumn:ReferencePath -> IfcReference_0
    IfcMetric:DataValue[binding="DataValue"]
    IfcReference_1:AttributeIdentifier[binding="Attribute1"]
}
Document Association General

概念 文档关联 描述了对象或对象类型如何关联文档,指示外部文件。文档可以整体引用,例如用于捕获产品手册、数据表、多媒体内容或缩略图。文档中的内容可以从任何对象引用,并可用于同步其他文件中的信息,例如项目管理应用程序的项目计划。

文档的典型元数据,如发布日期、编辑者等,可以与关联一起捕获,但文档内容仍保留在外部文件中。

concept {
    IfcObjectDefinition:HasAssociations -> IfcRelAssociatesDocument:RelatedObjects
    IfcRelAssociatesDocument:Name -> IfcLabel_0
    IfcRelAssociatesDocument:RelatingDocument -> IfcDocumentReference
    IfcDocumentReference:Location -> IfcURIReference
    IfcDocumentReference:Identification -> IfcIdentifier
    IfcDocumentReference:Name -> IfcLabel_1
    IfcDocumentReference:Description -> IfcText
    IfcRelAssociatesDocument:Name[binding="Name"]
}
Library Association General

概念 库关联 描述了对象和对象类型如何关联库实体,指示另一个数据源,例如来自模型服务器、产品库或外部数据库或系统,这些数据源用更多详细信息丰富数据。库可以整体从项目或项目库中引用,指示数据的源和版本。库中的内容可以从项目或项目库中的任何对象、类型对象、属性和某些资源模式实体中引用。

concept {
    IfcObjectDefinition:HasAssociations -> IfcRelAssociatesLibrary:RelatedObjects
    IfcRelAssociatesLibrary:RelatingLibrary -> IfcLibraryReference
    IfcLibraryReference:Location -> IfcURIReference
    IfcLibraryReference:Identification -> IfcIdentifier
    IfcLibraryReference:Name -> IfcLabel
    IfcLibraryReference:Description -> IfcText
    IfcLibraryReference:Language -> IfcLanguageId
    IfcLibraryReference:ReferencedLibrary -> IfcLibraryInformation
    IfcRelAssociatesLibrary:RelatingLibrary[binding="RelatingLibrary"]
}
Material Association General

任何产品或产品类型都可以关联材料,以指示对象的物理组成。

材料可以具有用于表面样式的表示,指示 3D 渲染的颜色、纹理和光反射率。材料可以具有用于填充样式的表示,指示 2D 渲染的颜色、图案和阴影线。材料可以具有密度、弹性、热阻等属性,如本规范中所定义。材料也可以根据引用的行业标准进行分类。

concept {
    IfcObjectDefinition:HasAssociations -> IfcRelAssociatesMaterial:RelatedObjects
}
Material Single General

材料直接与产品和产品类型关联,以表示整个对象的均匀材料。

材料也可以与 IfcTypeObject 关联,为该类型的实例定义材料。如果材料同时在 IfcTypeObjectIfcObject 上进行关联,则直接分配给 IfcObject 的材料具有优先权。

concept {
    IfcObjectDefinition:HasAssociations -> IfcRelAssociatesMaterial:RelatedObjects
    IfcRelAssociatesMaterial:RelatingMaterial -> IfcMaterial
    IfcMaterial -> Material
}
Nesting General

嵌套表示主体结构(称为“主机”)与附加组件(称为“被托管元素”)之间的外部有序部分组成关系。嵌套的概念有多种用法。例如:

  • 嵌套用于产品构件,以指示外部可连接部件,例如安装在水槽上的水龙头或安装在接线盒内的开关。
  • 嵌套用于控制对象,以指示规范层次结构。
  • 嵌套用于过程对象,以指示可能并行或串行发生的从属过程。
  • 嵌套用于资源对象,以指示可能并行或串行发生的从属资源分配。

嵌套是一种双向关系,从主机结构到其附加组件的关系称为嵌套(Nesting),从组件到其包含结构的关系称为托管(Hosting)。

concept {
    IfcObjectDefinition:IsNestedBy -> IfcRelNests:RelatingObject
}
Object Type Predefined Type General

===========================

许多对象实例和对象类型实体都有一个名为 PredefinedType 的特性,该特性由一个特定的枚举组成。这种预定义类型本质上提供了另一个继承级别,以在无需额外实体的情况下进一步区分对象。预定义类型不仅是信息性的;各种规则适用,例如适用的属性集、部件组成和分配端口。如果对象通过 IfcTypeObject 进行类型化,则仅当 IfcTypeObject 处的 PredefinedType 设置为 NOTDEFINED 时,才能使用 IfcObject 实例处的 PredefinedType

请注意,PredefinedType 特性本身是在继承层次结构的叶类中定义的,并为该给定叶类提供了一个特定的枚举特性。

concept {
    IfcTypeObject:Types -> IfcRelDefinesByType:RelatingType
    IfcRelDefinesByType:RelatedObjects -> IfcObject:IsTypedBy
    IfcObject:ObjectType -> IfcLabel

    IfcTypeObject:ElementType[binding="TypeUserDefinedType"]
    IfcTypeObject:PredefinedType[binding="TypePredefinedType"]
    IfcObject:ObjectType[binding="UserDefinedType"]
    IfcObject:PredefinedType[binding="PredefinedType"]
}
Property Sets for Types General

用于类型的属性集 概念模板描述了对象类型如何与一个或多个属性集相关联。一个属性集包含一个或多个属性。单个属性的数据类型是单值、枚举值、有界值、表值、引用值、列表值以及属性实例的组合。

分配给对象类型的属性值同样适用于该对象类型的所有实例,请参阅 对象类型定义 概念,除非它被具有相同名称的属性在具有相同名称的属性集中被单个对象实例覆盖。

concept {
    IfcTypeObject:HasPropertySets -> IfcPropertySet
    IfcPropertySet:HasProperties -> IfcPropertySingleValue
    IfcPropertySet:HasProperties -> IfcPropertyBoundedValue
    IfcPropertySet:HasProperties -> IfcPropertyEnumeratedValue
    IfcPropertySet:HasProperties -> IfcPropertyListValue
    IfcPropertySet:HasProperties -> IfcPropertyTableValue
    IfcPropertySingleValue -> Single_Value
    IfcPropertyBoundedValue -> Bounded_Value
    IfcPropertyEnumeratedValue -> Enumerated_Value
    IfcPropertyListValue -> List_Value
    IfcPropertyTableValue -> Table_Value
    IfcPropertySet:Name[binding="PsetName"]
}
Revision Control General

使用 IfcOwnerHistory 捕获所有权、历史记录和合并状态。

Software Identity General

IfcRoot 分配全局唯一 ID。此外,它还可以为概念提供名称和描述。

IfcTypeProcess (15)
Aggregation General

聚合表示整体结构(称为“复合体”)与从属组件(称为“部分”)之间的内部无序部分组成关系。聚合的概念有多种用法。例如:

  • 聚合用于建筑构件,以指示墙体内的龙骨等部分;
  • 聚合用于空间元素,以指示空间结构,例如建筑物内的楼层;
  • 聚合用于系统,以指示子系统,例如分支电路。

聚合是一种双向关系,从复合体到其部分的这种关系称为分解(Decomposition),从部分到其复合体的这种关系称为组合(Composition)。

concept {
    IfcObjectDefinition:IsDecomposedBy -> IfcRelAggregates:RelatingObject
}
Approval Association General

概念 批准关联 描述了对象或对象类型如何关联批准,指示谁需要批准数据、是否已批准的状态以及批准的日期/时间。批准可能需要多个方扮演各种角色。

concept {
    IfcObjectDefinition:HasAssociations -> IfcRelAssociatesApproval:RelatedObjects
    IfcRelAssociatesApproval:RelatingApproval -> IfcApproval
    IfcApproval:Name -> IfcLabel_0
    IfcApproval:TimeOfApproval -> IfcDateTime
    IfcApproval:Status -> IfcLabel_1
}
Classification Association General

任何对象实例或对象类型都可以具有对特定分类引用的引用,即对分类系统中特定方面的引用。

Constraint Association General

概念 约束关联 描述了对象或对象类型如何关联约束,指示需要满足的定性目标或定量指标。

基于指标的约束是可衡量的,使得指标有效的状态是计算机可解释的。指标约束基于简单的条件逻辑,例如大于特定值或包含在指定列表或表中。约束可以使用布尔逻辑(如 AND、OR、XOR 或 NOT)组合多个指标。

concept {
    IfcObjectDefinition:HasAssociations -> IfcRelAssociatesConstraint:RelatedObjects
    IfcRelAssociatesConstraint:RelatingConstraint -> IfcObjective
    IfcObjective:BenchmarkValues -> IfcMetric
    IfcObjective:ObjectiveQualifier -> IfcObjectiveEnum
    IfcObjective:LogicalAggregator -> IfcLogicalOperatorEnum
    IfcMetric:DataValue -> IfcMetricValueSelect
    IfcMetric:DataValue -> IfcAppliedValue_0
    IfcMetric:DataValue -> IfcTable
    IfcMetric:Benchmark -> IfcBenchmarkEnum
    IfcMetric:ReferencePath -> IfcReference_1
    IfcMetric:Name -> IfcLabel_1
    IfcMetric:Description -> IfcText_1
    IfcAppliedValue_0:ArithmeticOperator -> IfcArithmeticOperatorEnum
    IfcAppliedValue_0:Components -> IfcAppliedValue_1
    IfcAppliedValue_0:AppliedValue -> IfcLengthMeasure
    IfcAppliedValue_0:AppliedValue -> IfcReal
    IfcTable:Rows -> IfcTableRow
    IfcTable:Columns -> IfcTableColumn
    IfcTableColumn:Identifier -> IfcIdentifier
    IfcTableColumn:Name -> IfcLabel_0
    IfcTableColumn:Description -> IfcText_0
    IfcTableColumn:ReferencePath -> IfcReference_0
    IfcMetric:DataValue[binding="DataValue"]
    IfcReference_1:AttributeIdentifier[binding="Attribute1"]
}
Document Association General

概念 文档关联 描述了对象或对象类型如何关联文档,指示外部文件。文档可以整体引用,例如用于捕获产品手册、数据表、多媒体内容或缩略图。文档中的内容可以从任何对象引用,并可用于同步其他文件中的信息,例如项目管理应用程序的项目计划。

文档的典型元数据,如发布日期、编辑者等,可以与关联一起捕获,但文档内容仍保留在外部文件中。

concept {
    IfcObjectDefinition:HasAssociations -> IfcRelAssociatesDocument:RelatedObjects
    IfcRelAssociatesDocument:Name -> IfcLabel_0
    IfcRelAssociatesDocument:RelatingDocument -> IfcDocumentReference
    IfcDocumentReference:Location -> IfcURIReference
    IfcDocumentReference:Identification -> IfcIdentifier
    IfcDocumentReference:Name -> IfcLabel_1
    IfcDocumentReference:Description -> IfcText
    IfcRelAssociatesDocument:Name[binding="Name"]
}
Library Association General

概念 库关联 描述了对象和对象类型如何关联库实体,指示另一个数据源,例如来自模型服务器、产品库或外部数据库或系统,这些数据源用更多详细信息丰富数据。库可以整体从项目或项目库中引用,指示数据的源和版本。库中的内容可以从项目或项目库中的任何对象、类型对象、属性和某些资源模式实体中引用。

concept {
    IfcObjectDefinition:HasAssociations -> IfcRelAssociatesLibrary:RelatedObjects
    IfcRelAssociatesLibrary:RelatingLibrary -> IfcLibraryReference
    IfcLibraryReference:Location -> IfcURIReference
    IfcLibraryReference:Identification -> IfcIdentifier
    IfcLibraryReference:Name -> IfcLabel
    IfcLibraryReference:Description -> IfcText
    IfcLibraryReference:Language -> IfcLanguageId
    IfcLibraryReference:ReferencedLibrary -> IfcLibraryInformation
    IfcRelAssociatesLibrary:RelatingLibrary[binding="RelatingLibrary"]
}
Material Association General

任何产品或产品类型都可以关联材料,以指示对象的物理组成。

材料可以具有用于表面样式的表示,指示 3D 渲染的颜色、纹理和光反射率。材料可以具有用于填充样式的表示,指示 2D 渲染的颜色、图案和阴影线。材料可以具有密度、弹性、热阻等属性,如本规范中所定义。材料也可以根据引用的行业标准进行分类。

concept {
    IfcObjectDefinition:HasAssociations -> IfcRelAssociatesMaterial:RelatedObjects
}
Material Single General

材料直接与产品和产品类型关联,以表示整个对象的均匀材料。

材料也可以与 IfcTypeObject 关联,为该类型的实例定义材料。如果材料同时在 IfcTypeObjectIfcObject 上进行关联,则直接分配给 IfcObject 的材料具有优先权。

concept {
    IfcObjectDefinition:HasAssociations -> IfcRelAssociatesMaterial:RelatedObjects
    IfcRelAssociatesMaterial:RelatingMaterial -> IfcMaterial
    IfcMaterial -> Material
}
Nesting General

嵌套表示主体结构(称为“主机”)与附加组件(称为“被托管元素”)之间的外部有序部分组成关系。嵌套的概念有多种用法。例如:

  • 嵌套用于产品构件,以指示外部可连接部件,例如安装在水槽上的水龙头或安装在接线盒内的开关。
  • 嵌套用于控制对象,以指示规范层次结构。
  • 嵌套用于过程对象,以指示可能并行或串行发生的从属过程。
  • 嵌套用于资源对象,以指示可能并行或串行发生的从属资源分配。

嵌套是一种双向关系,从主机结构到其附加组件的关系称为嵌套(Nesting),从组件到其包含结构的关系称为托管(Hosting)。

concept {
    IfcObjectDefinition:IsNestedBy -> IfcRelNests:RelatingObject
}
Object Type Predefined Type General

===========================

许多对象实例和对象类型实体都有一个名为 PredefinedType 的特性,该特性由一个特定的枚举组成。这种预定义类型本质上提供了另一个继承级别,以在无需额外实体的情况下进一步区分对象。预定义类型不仅是信息性的;各种规则适用,例如适用的属性集、部件组成和分配端口。如果对象通过 IfcTypeObject 进行类型化,则仅当 IfcTypeObject 处的 PredefinedType 设置为 NOTDEFINED 时,才能使用 IfcObject 实例处的 PredefinedType

请注意,PredefinedType 特性本身是在继承层次结构的叶类中定义的,并为该给定叶类提供了一个特定的枚举特性。

concept {
    IfcTypeObject:Types -> IfcRelDefinesByType:RelatingType
    IfcRelDefinesByType:RelatedObjects -> IfcObject:IsTypedBy
    IfcObject:ObjectType -> IfcLabel

    IfcTypeObject:ElementType[binding="TypeUserDefinedType"]
    IfcTypeObject:PredefinedType[binding="TypePredefinedType"]
    IfcObject:ObjectType[binding="UserDefinedType"]
    IfcObject:PredefinedType[binding="PredefinedType"]
}
Process Type Assignment General

过程类型可能拥有指示可重用资源类型的分配,这些资源类型的实例可能被过程类型的实例消耗或占用。此类分配的一个示例是用于输送混凝土的混凝土搅拌机资源类型。

concept {
    IfcTypeProcess:OperatesOn -> IfcRelAssignsToProcess:RelatingProcess
    IfcRelAssignsToProcess:RelatedObjects -> IfcTypeResource:HasAssignments
    IfcRelAssignsToProcess:RelatedObjects[binding="Type"]
}
Property Sets for Objects General

用于对象的属性集 概念模板描述了对象实例如何与一个或多个属性集相关联。一个属性集包含一个或多个属性。单个属性的数据类型是单值、枚举值、有界值、表值、引用值、列表值以及属性实例的组合。

属性集也可以与对象类型相关联,请参阅 用于类型的属性集 概念。然后,它们定义了所有相同类型实例的通用属性。如果同一属性(按名称)由同一属性集(按名称)提供,则直接分配给对象实例的属性将覆盖分配给对象类型的属性。

concept {
    IfcObject:IsDefinedBy -> IfcRelDefinesByProperties:RelatedObjects
    IfcRelDefinesByProperties:RelatingPropertyDefinition -> IfcPropertySet
    IfcPropertySet:HasProperties -> IfcPropertySingleValue
    IfcPropertySet:HasProperties -> IfcPropertyBoundedValue
    IfcPropertySet:HasProperties -> IfcPropertyEnumeratedValue
    IfcPropertySet:HasProperties -> IfcPropertyListValue
    IfcPropertySet:HasProperties -> IfcPropertyTableValue
    IfcPropertySingleValue -> Single_Value
    IfcPropertyBoundedValue -> Bounded_Value
    IfcPropertyEnumeratedValue -> Enumerated_Value
    IfcPropertyListValue -> List_Value
    IfcPropertyTableValue -> Table_Value
    IfcObject:PredefinedType[binding="PredefinedType"]
    IfcPropertySet:Name[binding="PsetName"]
    IfcPropertySet:HasProperties[binding="Properties"]
}

此概念可应用于以下资源

Property Sets for Types General

用于类型的属性集 概念模板描述了对象类型如何与一个或多个属性集相关联。一个属性集包含一个或多个属性。单个属性的数据类型是单值、枚举值、有界值、表值、引用值、列表值以及属性实例的组合。

分配给对象类型的属性值同样适用于该对象类型的所有实例,请参阅 对象类型定义 概念,除非它被具有相同名称的属性在具有相同名称的属性集中被单个对象实例覆盖。

concept {
    IfcTypeObject:HasPropertySets -> IfcPropertySet
    IfcPropertySet:HasProperties -> IfcPropertySingleValue
    IfcPropertySet:HasProperties -> IfcPropertyBoundedValue
    IfcPropertySet:HasProperties -> IfcPropertyEnumeratedValue
    IfcPropertySet:HasProperties -> IfcPropertyListValue
    IfcPropertySet:HasProperties -> IfcPropertyTableValue
    IfcPropertySingleValue -> Single_Value
    IfcPropertyBoundedValue -> Bounded_Value
    IfcPropertyEnumeratedValue -> Enumerated_Value
    IfcPropertyListValue -> List_Value
    IfcPropertyTableValue -> Table_Value
    IfcPropertySet:Name[binding="PsetName"]
}
Revision Control General

使用 IfcOwnerHistory 捕获所有权、历史记录和合并状态。

Software Identity General

IfcRoot 分配全局唯一 ID。此外,它还可以为概念提供名称和描述。

点击显示 41 个隐藏的继承概念 点击隐藏 41 个继承概念
IfcTaskType (16)
Object Nesting General

IfcTaskType 可以使用 IfcRelNests 关系嵌套其他 IfcTaskTypeIfcTask 实体。这种嵌套表示了详细程度的分解。如果任务类型需要通过任务序列进行详细说明,或者需要包含附加时间信息(如子任务的持续时间),则使用 IfcTask 实体的嵌套。请注意,包含在 IfcTaskType 中的 IfcTask 实体通过 IfcRelDefinesByObject 关系与其任务实例链接。也可以通过 IfcRelDefinesByType 关系为这些 IfcTask 实体定义任务类型。有关更多信息,请参见 IfcRelDefinesByObject 的文档。

此概念可应用于以下资源

Aggregation General

聚合表示整体结构(称为“复合体”)与从属组件(称为“部分”)之间的内部无序部分组成关系。聚合的概念有多种用法。例如:

  • 聚合用于建筑构件,以指示墙体内的龙骨等部分;
  • 聚合用于空间元素,以指示空间结构,例如建筑物内的楼层;
  • 聚合用于系统,以指示子系统,例如分支电路。

聚合是一种双向关系,从复合体到其部分的这种关系称为分解(Decomposition),从部分到其复合体的这种关系称为组合(Composition)。

concept {
    IfcObjectDefinition:IsDecomposedBy -> IfcRelAggregates:RelatingObject
}
Approval Association General

概念 批准关联 描述了对象或对象类型如何关联批准,指示谁需要批准数据、是否已批准的状态以及批准的日期/时间。批准可能需要多个方扮演各种角色。

concept {
    IfcObjectDefinition:HasAssociations -> IfcRelAssociatesApproval:RelatedObjects
    IfcRelAssociatesApproval:RelatingApproval -> IfcApproval
    IfcApproval:Name -> IfcLabel_0
    IfcApproval:TimeOfApproval -> IfcDateTime
    IfcApproval:Status -> IfcLabel_1
}
Classification Association General

任何对象实例或对象类型都可以具有对特定分类引用的引用,即对分类系统中特定方面的引用。

Constraint Association General

概念 约束关联 描述了对象或对象类型如何关联约束,指示需要满足的定性目标或定量指标。

基于指标的约束是可衡量的,使得指标有效的状态是计算机可解释的。指标约束基于简单的条件逻辑,例如大于特定值或包含在指定列表或表中。约束可以使用布尔逻辑(如 AND、OR、XOR 或 NOT)组合多个指标。

concept {
    IfcObjectDefinition:HasAssociations -> IfcRelAssociatesConstraint:RelatedObjects
    IfcRelAssociatesConstraint:RelatingConstraint -> IfcObjective
    IfcObjective:BenchmarkValues -> IfcMetric
    IfcObjective:ObjectiveQualifier -> IfcObjectiveEnum
    IfcObjective:LogicalAggregator -> IfcLogicalOperatorEnum
    IfcMetric:DataValue -> IfcMetricValueSelect
    IfcMetric:DataValue -> IfcAppliedValue_0
    IfcMetric:DataValue -> IfcTable
    IfcMetric:Benchmark -> IfcBenchmarkEnum
    IfcMetric:ReferencePath -> IfcReference_1
    IfcMetric:Name -> IfcLabel_1
    IfcMetric:Description -> IfcText_1
    IfcAppliedValue_0:ArithmeticOperator -> IfcArithmeticOperatorEnum
    IfcAppliedValue_0:Components -> IfcAppliedValue_1
    IfcAppliedValue_0:AppliedValue -> IfcLengthMeasure
    IfcAppliedValue_0:AppliedValue -> IfcReal
    IfcTable:Rows -> IfcTableRow
    IfcTable:Columns -> IfcTableColumn
    IfcTableColumn:Identifier -> IfcIdentifier
    IfcTableColumn:Name -> IfcLabel_0
    IfcTableColumn:Description -> IfcText_0
    IfcTableColumn:ReferencePath -> IfcReference_0
    IfcMetric:DataValue[binding="DataValue"]
    IfcReference_1:AttributeIdentifier[binding="Attribute1"]
}
Document Association General

概念 文档关联 描述了对象或对象类型如何关联文档,指示外部文件。文档可以整体引用,例如用于捕获产品手册、数据表、多媒体内容或缩略图。文档中的内容可以从任何对象引用,并可用于同步其他文件中的信息,例如项目管理应用程序的项目计划。

文档的典型元数据,如发布日期、编辑者等,可以与关联一起捕获,但文档内容仍保留在外部文件中。

concept {
    IfcObjectDefinition:HasAssociations -> IfcRelAssociatesDocument:RelatedObjects
    IfcRelAssociatesDocument:Name -> IfcLabel_0
    IfcRelAssociatesDocument:RelatingDocument -> IfcDocumentReference
    IfcDocumentReference:Location -> IfcURIReference
    IfcDocumentReference:Identification -> IfcIdentifier
    IfcDocumentReference:Name -> IfcLabel_1
    IfcDocumentReference:Description -> IfcText
    IfcRelAssociatesDocument:Name[binding="Name"]
}
Library Association General

概念 库关联 描述了对象和对象类型如何关联库实体,指示另一个数据源,例如来自模型服务器、产品库或外部数据库或系统,这些数据源用更多详细信息丰富数据。库可以整体从项目或项目库中引用,指示数据的源和版本。库中的内容可以从项目或项目库中的任何对象、类型对象、属性和某些资源模式实体中引用。

concept {
    IfcObjectDefinition:HasAssociations -> IfcRelAssociatesLibrary:RelatedObjects
    IfcRelAssociatesLibrary:RelatingLibrary -> IfcLibraryReference
    IfcLibraryReference:Location -> IfcURIReference
    IfcLibraryReference:Identification -> IfcIdentifier
    IfcLibraryReference:Name -> IfcLabel
    IfcLibraryReference:Description -> IfcText
    IfcLibraryReference:Language -> IfcLanguageId
    IfcLibraryReference:ReferencedLibrary -> IfcLibraryInformation
    IfcRelAssociatesLibrary:RelatingLibrary[binding="RelatingLibrary"]
}
Material Association General

任何产品或产品类型都可以关联材料,以指示对象的物理组成。

材料可以具有用于表面样式的表示,指示 3D 渲染的颜色、纹理和光反射率。材料可以具有用于填充样式的表示,指示 2D 渲染的颜色、图案和阴影线。材料可以具有密度、弹性、热阻等属性,如本规范中所定义。材料也可以根据引用的行业标准进行分类。

concept {
    IfcObjectDefinition:HasAssociations -> IfcRelAssociatesMaterial:RelatedObjects
}
Material Single General

材料直接与产品和产品类型关联,以表示整个对象的均匀材料。

材料也可以与 IfcTypeObject 关联,为该类型的实例定义材料。如果材料同时在 IfcTypeObjectIfcObject 上进行关联,则直接分配给 IfcObject 的材料具有优先权。

concept {
    IfcObjectDefinition:HasAssociations -> IfcRelAssociatesMaterial:RelatedObjects
    IfcRelAssociatesMaterial:RelatingMaterial -> IfcMaterial
    IfcMaterial -> Material
}
Nesting General

嵌套表示主体结构(称为“主机”)与附加组件(称为“被托管元素”)之间的外部有序部分组成关系。嵌套的概念有多种用法。例如:

  • 嵌套用于产品构件,以指示外部可连接部件,例如安装在水槽上的水龙头或安装在接线盒内的开关。
  • 嵌套用于控制对象,以指示规范层次结构。
  • 嵌套用于过程对象,以指示可能并行或串行发生的从属过程。
  • 嵌套用于资源对象,以指示可能并行或串行发生的从属资源分配。

嵌套是一种双向关系,从主机结构到其附加组件的关系称为嵌套(Nesting),从组件到其包含结构的关系称为托管(Hosting)。

concept {
    IfcObjectDefinition:IsNestedBy -> IfcRelNests:RelatingObject
}
Object Type Predefined Type General

===========================

许多对象实例和对象类型实体都有一个名为 PredefinedType 的特性,该特性由一个特定的枚举组成。这种预定义类型本质上提供了另一个继承级别,以在无需额外实体的情况下进一步区分对象。预定义类型不仅是信息性的;各种规则适用,例如适用的属性集、部件组成和分配端口。如果对象通过 IfcTypeObject 进行类型化,则仅当 IfcTypeObject 处的 PredefinedType 设置为 NOTDEFINED 时,才能使用 IfcObject 实例处的 PredefinedType

请注意,PredefinedType 特性本身是在继承层次结构的叶类中定义的,并为该给定叶类提供了一个特定的枚举特性。

concept {
    IfcTypeObject:Types -> IfcRelDefinesByType:RelatingType
    IfcRelDefinesByType:RelatedObjects -> IfcObject:IsTypedBy
    IfcObject:ObjectType -> IfcLabel

    IfcTypeObject:ElementType[binding="TypeUserDefinedType"]
    IfcTypeObject:PredefinedType[binding="TypePredefinedType"]
    IfcObject:ObjectType[binding="UserDefinedType"]
    IfcObject:PredefinedType[binding="PredefinedType"]
}
Process Type Assignment General

过程类型可能拥有指示可重用资源类型的分配,这些资源类型的实例可能被过程类型的实例消耗或占用。此类分配的一个示例是用于输送混凝土的混凝土搅拌机资源类型。

concept {
    IfcTypeProcess:OperatesOn -> IfcRelAssignsToProcess:RelatingProcess
    IfcRelAssignsToProcess:RelatedObjects -> IfcTypeResource:HasAssignments
    IfcRelAssignsToProcess:RelatedObjects[binding="Type"]
}
Property Sets for Objects General

用于对象的属性集 概念模板描述了对象实例如何与一个或多个属性集相关联。一个属性集包含一个或多个属性。单个属性的数据类型是单值、枚举值、有界值、表值、引用值、列表值以及属性实例的组合。

属性集也可以与对象类型相关联,请参阅 用于类型的属性集 概念。然后,它们定义了所有相同类型实例的通用属性。如果同一属性(按名称)由同一属性集(按名称)提供,则直接分配给对象实例的属性将覆盖分配给对象类型的属性。

concept {
    IfcObject:IsDefinedBy -> IfcRelDefinesByProperties:RelatedObjects
    IfcRelDefinesByProperties:RelatingPropertyDefinition -> IfcPropertySet
    IfcPropertySet:HasProperties -> IfcPropertySingleValue
    IfcPropertySet:HasProperties -> IfcPropertyBoundedValue
    IfcPropertySet:HasProperties -> IfcPropertyEnumeratedValue
    IfcPropertySet:HasProperties -> IfcPropertyListValue
    IfcPropertySet:HasProperties -> IfcPropertyTableValue
    IfcPropertySingleValue -> Single_Value
    IfcPropertyBoundedValue -> Bounded_Value
    IfcPropertyEnumeratedValue -> Enumerated_Value
    IfcPropertyListValue -> List_Value
    IfcPropertyTableValue -> Table_Value
    IfcObject:PredefinedType[binding="PredefinedType"]
    IfcPropertySet:Name[binding="PsetName"]
    IfcPropertySet:HasProperties[binding="Properties"]
}

此概念可应用于以下资源

Property Sets for Types General

用于类型的属性集 概念模板描述了对象类型如何与一个或多个属性集相关联。一个属性集包含一个或多个属性。单个属性的数据类型是单值、枚举值、有界值、表值、引用值、列表值以及属性实例的组合。

分配给对象类型的属性值同样适用于该对象类型的所有实例,请参阅 对象类型定义 概念,除非它被具有相同名称的属性在具有相同名称的属性集中被单个对象实例覆盖。

concept {
    IfcTypeObject:HasPropertySets -> IfcPropertySet
    IfcPropertySet:HasProperties -> IfcPropertySingleValue
    IfcPropertySet:HasProperties -> IfcPropertyBoundedValue
    IfcPropertySet:HasProperties -> IfcPropertyEnumeratedValue
    IfcPropertySet:HasProperties -> IfcPropertyListValue
    IfcPropertySet:HasProperties -> IfcPropertyTableValue
    IfcPropertySingleValue -> Single_Value
    IfcPropertyBoundedValue -> Bounded_Value
    IfcPropertyEnumeratedValue -> Enumerated_Value
    IfcPropertyListValue -> List_Value
    IfcPropertyTableValue -> Table_Value
    IfcPropertySet:Name[binding="PsetName"]
}
Revision Control General

使用 IfcOwnerHistory 捕获所有权、历史记录和合并状态。

Software Identity General

IfcRoot 分配全局唯一 ID。此外,它还可以为概念提供名称和描述。

表 5.3.3.7.D

7.4.8.33.4 形式化表示(Formal representation)

ENTITY IfcTaskType
 SUBTYPE OF (IfcTypeProcess);
	PredefinedType : IfcTaskTypeEnum;
	WorkMethod : OPTIONAL IfcLabel;
 WHERE
	CorrectPredefinedType : (PredefinedType <> IfcTaskTypeEnum.USERDEFINED) OR ((PredefinedType = IfcTaskTypeEnum.USERDEFINED) AND EXISTS(SELF\IfcTypeProcess.ProcessType));
END_ENTITY;

7.4.8.33.5 参考文献